1.3 MC4J
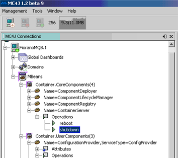
MC4J is an open source JMX browser used for connecting to FioranoMQ. To connect to FioranoMQ, perform the steps below:
- Install MC4J from https://sourceforge.net/projects/mc4j/ and launch the same.
- Create a new server connection metadata object by choosing a JSR 160 type connection.
- You must provide the JMX Connect URL and JMX jars in the classpath. You can also provide FioranoMQ jars in the classpath as some of the exposed JMX operations can depend on them.
- Provide the FioranoMQ Admin username and password to connect to FioranoMQ. This results in the MBean Tree view.

